Maintenance
Commit Frequency
Further analysis of the maintenance status of gguf-node based on released PyPI versions cadence, the repository activity, and other data points determined that its maintenance is Sustainable.
We found that gguf-node demonstrates a positive version release cadence with at least one new version released in the past 12 months.
As a healthy sign for on-going project maintenance, we found that the GitHub repository had at least 1 pull request or issue interacted with by the community.

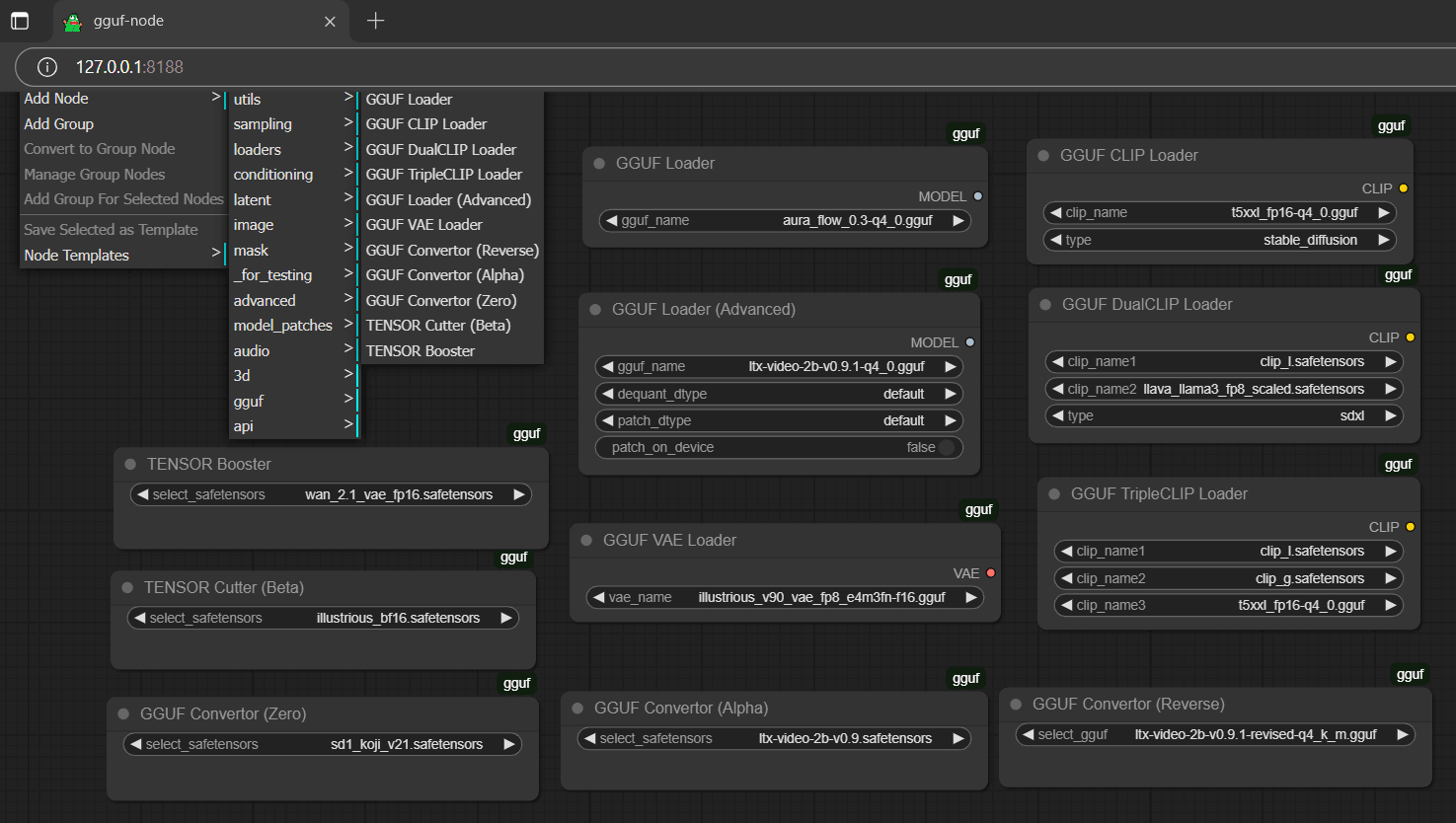
check the dropdown menu for
for the demo workflow (picture) above, you could get the test model gguf
little tips: for whatever reason, some tensor(s) in particular model(s) might need to stay at fp32 or f32 status to work; espeically for vae, which is very common; in that case, most likely the half-cut safetensors might not work (i.e., black screen output); you might need to learn that tactic: boost your safetensors to fp32 (if you cannot find the original fp32 version) to make sure it works first then do the quantization/conversion based on that fp32 file
little tips: to make a so-called
little little tips: the reverse converted safetensors file doesn't contain any clip and vae (cannot be used as checkpoint); should drag it to diffusion_models folder (./ComfyUI/models/diffusion_models) and select Add Node > advanced > loaders > Load Diffusion Model; then use it like gguf model (very similar to gguf loader) along with separate clip(s) and vae