Maintenance
Commit Frequency
Further analysis of the maintenance status of playwright-ajv-schema-validator based on released npm versions cadence, the repository activity, and other data points determined that its maintenance is Inactive.
We found that playwright-ajv-schema-validator demonstrates a positive version release cadence with at least one new version released in the past 12 months.
In the past month we didn't find any pull request activity or change in issues status has been detected for the GitHub repository.









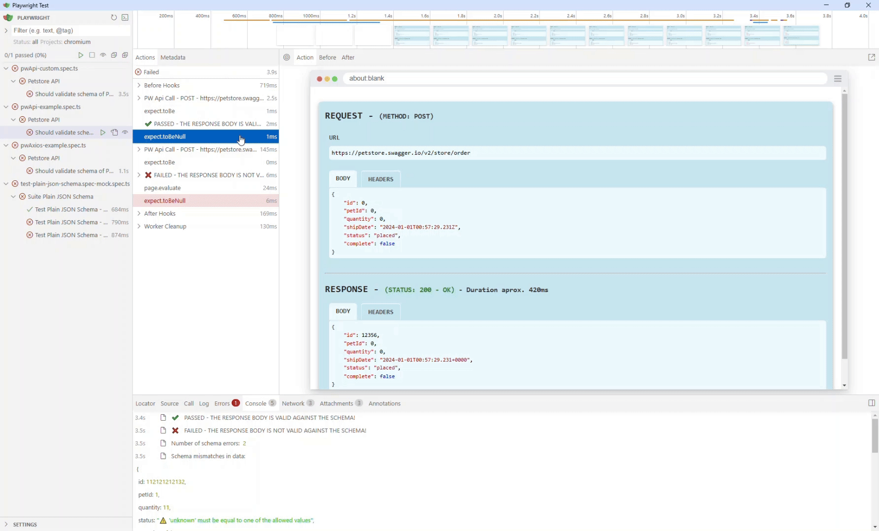
Schema Validation Details in Trace Viewer - Using Playwright Standard API request.